تحميل برنامج SmartSynchronize | لمقارنة ومزامنة الملفات والمشاريع
برنامج SmartSynchronize هو الحل الأمثل لإدارة الملفات والمشاريع البرمجية بذكاء. بفضل واجهته السلسة وأدواته المتقدمة، يمكنك بسهولة اكتشاف الفروقات بين الملفات، مزامنة المجلدات، ودمج التغييرات بكفاءة عالية دون فقدان البيانات.
يتيح لك البرنامج مقارنة الملفات النصية أو البرمجية سطرًا بسطر، مما يجعله الأداة المفضلة للمبرمجين ومديري المشاريع الذين يعملون على التعاون في تطوير البرمجيات. كما يمكنك استخدامه لمزامنة ملفاتك بين عدة مواقع أو أقراص خارجية لتتأكد من أن كل نسخة من بياناتك محدثة دائمًا.
يمنحك SmartSynchronize القوة والسرعة التي تحتاجها لإدارة ملفاتك ومشاريعك البرمجية بدقة متناهية.
جرّبه الآن لتكتشف مدى احترافيته وسهولة دمجه في سير عملك اليومي.
نظرة عامة على برنامج SmartSynchronize وأهم استخداماته
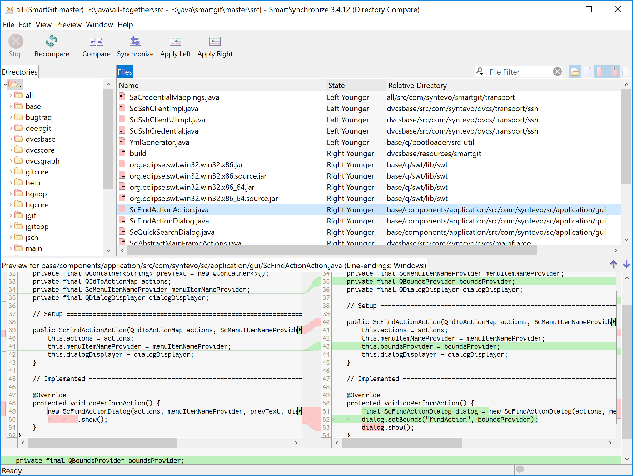
برنامج SmartSynchronize هو أداة احترافية متعددة المنصات لمقارنة الملفات والمجلدات ودمج التغييرات، مصمم خصيصًا لتبسيط عمل المطورين ومديري المشاريع عند تتبّع الفروقات وفضّ التعارضات في الشيفرات والوثائق التقنية بكفاءة عالية. يدعم المقارنة ثنائية وثلاثية للملفات بالإضافة إلى مقارنة البُنى الشجرية للمجلدات، مع إبراز الفروقات بصريًا لتسريع اتخاذ القرار أثناء الدمج.
كيف يعمل ولماذا يُستخدم:
-
المقارنة النصية والدمج: يتيح عرضًا متوازيًا لسطر-بسطر مع تمييز التغييرات داخل السطر، ما يساعد على اكتشاف التعديلات الدقيقة ودمجها بدون فقدان السياق في ملفات الشيفرة والمستندات التقنية.
-
مقارنة المجلدات: يفحص شجرتي ملفات كاملتين لتحديد العناصر المضافة والمعدّلة والمحذوفة، ويقترح إجراءات مزامنة دقيقة لتوحيد نسخ المشاريع عبر الأجهزة أو الفروع.
-
الدمج ثلاثي الاتجاهات: يحل تعارضات التعديلات القادمة من أكثر من مساهم على نفس الملف عبر واجهة تفاعلية تُمكّن من اختيار المقاطع المعتمدة بسرعة.
-
ملفات تعريف المزامنة: إمكان حفظ إعدادات مهام المقارنة والمزامنة لتكرارها على مشاريع أو أجهزة أخرى دون إعادة الضبط في كل مرة.
-
حالات الاستخدام الشائعة: مراجعة تغييرات الكود قبل الدمج في أنظمة التحكم بالإصدارات، مطابقة حِزم الموارد بين البيئات، تنظيف الفروقات بين فروع التطوير والإصدار، ومزامنة حوافظ العمل عند العمل على جهازين أو أكثر.
-
القيود النموذجية: لا يُقصد به أن يكون أداة نسخ احتياطي شاملة أو مزامنة عبر بروتوكولات بعيدة مثل FTP، كما أن سماته تركز على المحتوى النصي بدلاً من سمات الملفات الخاصة بالنظام مثل الأذونات المتقدمة.
باختصار، SmartSynchronize يقدّم لوحة تحكم دقيقة لمقارنة ودمج الملفات والمجلدات، ما يجعله خيارًا عمليًا للمطورين وكتّاب الوثائق التقنية الذين يحتاجون إلى رؤية واضحة للفروقات وتنفيذ مزامنة موثوقة مع تحكم كامل في كل خطوة. إذا رغبت، يمكن إضافة قسم خطوات عملية للاستخدام الأول، وأمثلة تدفّق عمل لمشاريع Git، ونصائح تحسين الأداء ضمن مقال تفصيلي.
واجهة المستخدم ومرونة التحكم في الملفات والمشاريع
واجهة SmartSynchronize مصممة لتكون واضحة وقابلة للتخصيص، مع عرض متجاور يبرز الفروقات لونياً داخل السطر وبين الأسطر، ما يسهّل القراءة السريعة واتخاذ قرارات الدمج دون إرباك بصري. تدعم الواجهة تقسيم النوافذ لمقارنة ملفات متعددة، مع أشرطة أدوات وسياق يمكّنان من تنفيذ الأوامر الأكثر استخداماً بضغطة واحدة مثل قبول/رفض المقاطع أو التنقل بين الاختلافات.
تحكم مرن في الملفات:
-
التنقل الذكي بين الاختلافات يتيح القفز إلى التغيير التالي/السابق، مع عدّاد يوضح التقدم أثناء المراجعة.
-
تحديد دقيق للمقاطع: يمكن قبول المقاطع سطراً بسطر أو كتلاً كاملة، مع معاينة فورية للنتيجة قبل الحفظ لتجنّب الأخطاء.
-
دعم ترميزات الملفات ونهايات الأسطر، مع خيارات لتطبيع المسافات البيضاء لتقليل «ضجيج» الفروقات في الشيفرة.
إدارة المجلدات والمشاريع:
-
مقارنة شجرية للمجلدات تعرض العناصر المضافة والمعدّلة والمحذوفة في جدول هرمي واحد، وتتيح إجراءات مزامنة موجهة نحو اليمين/اليسار أو ثنائية الاتجاه.
-
فلاتر ومسارات مستثناة لحجب المجلدات المؤقتة وملفات البناء، مع حفظ ملفات تعريف المقارنة لإعادة الاستخدام عبر مشاريع متعددة.
-
تكامل عملي مع سير عمل Git وSVN عبر استخدامه كعارض اختلافات ودمج خارجي، مما يسرّع مراجعات الأكواد وفضّ التعارضات ضمن نفس واجهة العمل.
قابلية التخصيص وكفاءة الأداء:
-
تعيين اختصارات لوحة مفاتيح قابلة للتعديل لتسريع العمليات اليومية، مع تخصيص الألوان ونِسَب التباين وفق تفضيلات المستخدم.
-
تحميل متدرّج وعرض جزئي للملفات الكبيرة يحافظ على سلاسة التمرير، مع مؤشرات حالة للعمليات الطويلة وإمكانية الإيقاف المؤقت.
-
ملفات إعدادات محمولة تسهّل توحيد البيئة على عدة أجهزة، ما يضمن سلوكاً متسقاً للفِرق أثناء المراجعات والدمج.
ميزة مقارنة الملفات النصية في SmartSynchronize تعتمد على عرض متجاور للسطر-بسطر مع تمييز التغييرات داخل السطر، وإمكانية تحرير الملفين مباشرة وتحديث تلوين الفروقات تلقائيًا أثناء التحرير لنقل كتل التغييرات بين الجانبين بسرعة ودقة. يدعم البرنامج تعيين الترميز لكل ملف على حدة والمحافظة على فواصل الأسطر الأصلية، مع خيارات تجاهل اختلافات المسافات البيضاء وإظهار أرقام الأسطر وتصدير عرض الفروقات كملف HTML لتوثيق المراجعات. يتوفر أيضًا دمج ثلاثي الاتجاهات لمعالجة تعارضات التعديلات على ملف أساس واحد، مع تحرير كل من الملفات الثلاثة وتلوين متزامن يسهّل اتخاذ القرار أثناء الدمج.
أما مقارنة المجلدات فتُقدَّم عبر واجهة شجرية موحّدة تعرض الملفات والمجلدات من المصدرين كما لو كانت بنية واحدة، مع تمييز العناصر المضافة والمعدّلة والمحذوفة وإظهار عدد الأسطر المضافة والمزالة والمعدلة لكل ملف لتكوين نظرة سريعة عن نطاق التغييرات. يوفر البرنامج فلاتر قابلة للتهيئة لشمول/استثناء أنواع من الملفات أو المسارات، مع إمكان تجاهل ملفات معينة، وحفظ الإعدادات كملفات تعريف Profiles لإعادة الاستخدام على مشاريع متعددة. تسهّل أزرار النقل تنفيذ مزامنة موجّهة بين الهيكلين، إضافةً إلى نافذة معاينة سفلية تتيح التنقل بين الفروقات دون فتح نافذة مقارنة منفصلة لكل ملف.
سيناريوهات عمل عملية:
-
مراجعة تغييرات الكود قبل الدمج: استخدم مقارنة الملفات لاكتشاف الاختلافات الدقيقة داخل السطر، ثم انقل الكتل المطلوبة إلى النتيجة النهائية أو نفّذ دمجًا ثلاثيًا لحل التعارضات بين فرعين اعتمادًا على ملف أساس.
-
توحيد بنى المشاريع: شغّل مقارنة المجلدات مع فلاتر تستبعد مجلدات البناء والملفات المؤقتة، ثم انقل الفروقات المتبقية باتجاه واحد أو ثنائي الاتجاه وفق سياسة الإصدار لديك.
-
إعداد تقارير الفروقات: بعد مراجعة التغييرات في مقارنة الملفات، صدّر العرض الملوّن كـ HTML واحتفظ به كدليل مراجعة ضمن سجلات الإصدار أو طلبات الدمج.
حدود ومعايير الاستخدام:
-
الأداة مُحسّنة للمحتوى النصي والشفري أكثر من البيانات الثنائية المعقدة، لذا تكون الفائدة القصوى عندما تكون الفروقات قابلة للعرض كسطور ونصوص قابلة للتحرير.
-
المقارنة تعمل على الملفات المحلية والبنى الشجرية المحلية، بينما إدارة نسخ احتياطي وإصدارات طويلة الأجل تحتاج حلول نسخ احتياطي متخصصة إذا كانت السياسة تتطلب الاحتفاظ بإصدارات تاريخية متعددة.
طريقة مزامنة الملفات وحل تعارضات النسخ بكل سهولة
تتم مزامنة الملفات في SmartSynchronize عبر مقارنة شجرية بين مصدرين ثم تنفيذ نقل موجّه لليمين أو اليسار أو مزامنة ثنائية الاتجاه بناءً على حالة كل عنصر مضاف أو معدّل أو محذوف، مع تمييز بصري واضح يختصر القرار في نقرة واحدة لكل ملف أو مجلد. يمكن حفظ مهمة المزامنة كملف تعريف لاستخدامها لاحقًا بنفس الفلاتر والمسارات، ما يضمن تكرارًا متسقًا عبر المشاريع والأجهزة دون إعادة الإعدادات في كل مرة.
خطوات عملية لمزامنة مجلدين:
-
فتح مقارنة المجلدات وتحديد المسارين، ثم تفعيل الفلاتر لاستثناء مجلدات البناء والملفات المؤقتة مثل cache وbuild لضمان نظافة النتيجة.
-
مراجعة الأعمدة التي تعرض الملفات المضافة والمعدّلة والمحذوفة، واستخدام أزرار النقل لتنفيذ النسخ اتجاهيًا أو ثنائيًا حسب سياسة الإصدار لديك.
-
استخدام جزء المعاينة السفلي للتنقل داخل الفروقات في الملفات النصية دون فتح نافذة منفصلة، ثم تطبيق النقل أو الدمج عند الحاجة.
-
حفظ الإعدادات كـ Profile وتشغيلها دوريًا لمواءمة البيئة بين جهاز التطوير وجهاز الإصدار أو بين فرعين لمجلد المشروع.
حل تعارضات النسخ بسهولة:
-
عند وجود تعديلين على نفس الملف من مصدرين مختلفين، يُستخدم الدمج ثلاثي الاتجاهات الذي يعرض ملف الأساس والفرعين في واجهة متزامنة لتحديد المقاطع المقبولة من كل جانب.
-
يدعم التحرير المباشر مع تلوين فوري للاختلافات داخل السطر، مما يسمح بنقل الكتل ودمجها مع معاينة نتيجة نهائية قبل الحفظ لتجنّب فقدان أي تغييرات.
-
يمكن تصدير نتيجة المقارنة كـ HTML لتوثيق ما تم قبوله ورفضه ضمن سجل مراجعة أو طلب دمج، ما يضيف شفافية لخطوات فضّ التعارض.
نصائح لتقليل الأخطاء وتسريع العمل:
-
فعّل تجاهل المسافات البيضاء ونهايات الأسطر المختلفة لتقليل الضجيج في الفروقات والتركيز على التغييرات المنطقية فعلاً.
-
استخدم فلاتر الاستثناء لاستبعاد ملفات التوليد الآلي والسجلات الضخمة، مع الاعتماد على Profiles لتوحيد السياسة عبر الفريق.
-
بالمهام طويلة الأمد التي تتطلب نسخًا تاريخية، أضف حلاً للنسخ الاحتياطي المكمل بجانب المزامنة لضمان الاحتفاظ بالإصدارات عند الحاجة.
الفوائد التي يقدمها SmartSynchronize للمطورين والمبرمجين
يوفر SmartSynchronize للمطورين بيئة مقارنة ودمج متقدمة تقلّل زمن المراجعة وترفع دقة القرار عبر عرض سطر-بسطر وتلوين الاختلافات داخل السطر، مع دعم التحرير المباشر وتحديث فوري لتمييز الفروقات أثناء العمل. كما يسهّل مقارنة المجلدات على مستوى الشجرة بكشف العناصر المضافة والمعدّلة والمحذوفة وأزرار نقل اتجاهية لمزامنة دقيقة بين البيئات أو الفروع، وهو ما يختصر كثيرًا من الأعمال اليدوية المتكررة في سير عمل التطوير.
فوائد عملية للمطورين:
-
تسريع مراجعات الكود: واجهة المقارنة المتجاورة مع إبراز دقيق داخل السطر تساعد على اكتشاف التغييرات الجوهرية بسرعة وتحديد المقاطع المقبولة أو المرفوضة بكبسة زر.
-
فضّ التعارضات بثقة: الدمج ثلاثي الاتجاهات يعرض ملف الأساس والفرعين لتجميع التغييرات بوضوح، مع معاينة مباشرة للنتيجة النهائية قبل الحفظ لتفادي فقدان أي تعديل.
-
نظافة المستودع: فلاتر قابلة للتهيئة لاستبعاد مجلدات البناء والملفات المؤقتة تحافظ على تركيز المقارنة على الأصول الفعلية، ما يقلل الضجيج ويرفع جودة القرارات أثناء الدمج والمزامنة.
-
قابلية التكرار: ملفات تعريف Profiles لحفظ إعدادات المقارنة والمزامنة وإعادة تشغيلها على مشاريع متعددة، ما يسهل توحيد سياسات الفريق وتقليل أخطاء الإعداد.
-
توثيق المراجعات: إمكانية تصدير الفروقات كـ HTML تمكّن من إرفاق دلائل واضحة ضمن طلبات الدمج أو سجلات الإصدار دون الحاجة لأدوات إضافية.
تكامل في سير العمل:
-
يعمل كعارض اختلافات/دمج خارجي مع نظم التحكم بالإصدارات مثل Git وSVN، ما يمنح مرونة في اختيار الأداة الأمثل لمراجعة التغييرات ضمن نفس مسار العمل.
-
يدعم الترميزات المتعددة والحفاظ على نهايات الأسطر وخيارات تجاهل المسافات البيضاء، مما يحل مشاكل فرق عابرة للمنصات ويقلل فروقات غير منطقية في الشيفرة.
قيمة إضافية للفِرق:
-
تقليل زمن الـ context switching بفضل جزء معاينة الفروقات في مقارنة المجلدات دون فتح نوافذ متعددة، وتحسين سرعة القرار في مشاريع كبيرة متعددة الملفات.
-
تحسين الجودة عبر معاينة فورية وتأمين سجل مراجعات قابل للمشاركة، ما يدعم التدقيق الجماعي ورفع معايير الدمج قبل الإصدار.
يدعم SmartSynchronize تمييز البنية والاختلافات في الملفات النصية والشفرة مع خيارات تتعلق بالترميزات ونهايات الأسطر وتجاهل المسافات البيضاء، ما يجعله مناسبًا للغات برمجية متعددة في سيناريوهات المراجعة والدمج والمزامنة دون الارتباط بمحرر لغة محدد. يتيح التحرير المباشر أثناء المقارنة وتحديث التلوين الفوري داخل السطر، وهو ما يفيد لغات مثل Java وC وPython وملفات التهيئة والنصوص البرمجية عامةً، طالما تعرض كمحتوى نصي قابل للمقارنة سطر-بسطر.
من ناحية التوافق، يتوفر SmartSynchronize كأداة متعددة المنصات تعمل على Windows وmacOS وLinux، مع واجهة موحدة وميزات متطابقة تقريبًا عبر الأنظمة لضمان نفس تجربة المقارنة والدمج للفِرق العابرة للمنصات. يوفر أيضًا تكاملاً كعارض اختلافات ودمج خارجي ضمن سير عمل Git وSVN، ما يسهّل تضمينه في بيئات التطوير على مختلف أنظمة التشغيل دون قيود خاصة بمنصة واحدة.
خيارات الضبط المفيدة للغات والأنظمة:
-
تعيين ترميز لكل ملف والحفاظ على أنماط نهايات الأسطر لتفادي اختلافات غير منطقية بين أنظمة Windows وUnix في الشيفرات والملفات النصية.
-
تفعيل تجاهل المسافات البيضاء والفلاتر لاستثناء مجلدات البناء والملفات المؤقتة، مما يقلل الضجيج في المقارنات عبر المشاريع متعددة اللغات والمنصات.
-
تصدير تقارير HTML للفروقات لاستخدامها كأدلة مراجعة قابلة للمشاركة بغض النظر عن النظام، مع بقاء المحتوى قابلًا للعرض في أي متصفح.
دعم اللغات البرمجية وتوافق البرنامج مع أنظمة التشغيل المختلفة
يدعم SmartSynchronize مقارنة ودمج الملفات النصية لمختلف لغات البرمجة عبر عرض سطر-بسطر وتلوين التغييرات داخل السطر، مع إمكان التحرير المباشر وتحديث فوري للتمييز، ما يجعله مناسبًا لملفات الشيفرة والنصوص والإعدادات دون التقيد بمحرر لغة محدد. يوفر خيارات تجاهل المسافات البيضاء، وتعيين الترميز لكل ملف، والحفاظ على نهايات الأسطر الأصلية، لتقليل الفروقات غير المنطقية بين الفرق متعددة اللغات والبيئات المختلطة. يمكن أيضًا تصدير نتائج المقارنة كملفات HTML لتوثيق مراجعات الشيفرة ومشاركتها بسهولة بين أعضاء الفريق بغض النظر عن أدواتهم المحلية.
على صعيد التوافق، يتوفر SmartSynchronize لأنظمة Windows وmacOS وLinux بواجهة موحّدة وميزات متقاربة، ما يضمن تجربة متسقة للفِرق العابرة للمنصات أثناء المقارنة والدمج. يعمل كعارض اختلافات/دمج خارجي ضمن سير عمل أنظمة التحكم بالإصدارات مثل Git وSVN، ما يسهّل دمجه في خطوط التطوير الحالية على مختلف أنظمة التشغيل. تسمح ملفات التعريف Profiles بحفظ سياسات المقارنة والمزامنة وتطبيقها على مشاريع متعددة وعلى أجهزة وأنظمة مختلفة دون إعادة ضبط مرهقة في كل مرة.
يُستخدم SmartSynchronize في المشاريع الكبيرة كطبقة مقارنة ودمج موثوقة تُمكّن الفرق من مراجعة نطاقات واسعة من التغييرات بسرعة عبر عرض سطر-بسطر للملفات وواجهة شجرية للمجلدات مع تمييز بصري واضح للملفات المضافة والمعدلة والمحذوفة. يسمح ذلك بتقليل عبء المراجعة اليدوية في المستودعات الضخمة، ويمكّن من قرارات سريعة لنقل أو دمج التغييرات عبر أزرار اتجاهية ومُعاينة فورية دون تعدد نوافذ مرهق.
توحيد السياسات عبر الفرق:
-
إنشاء Profiles تُخزّن الفلاتر والمسارات وسياسات التجاهل لتطبيقها على عدة مشاريع وأجهزة، ما يضمن نتائج متسقة ويقلل أخطاء الإعداد في البيئات الواسعة.
-
اعتماد فلاتر لاستثناء مجلدات البناء والملفات المؤقتة لتقليل الضجيج في المقارنات، خصوصًا مع منصات متعددة وعمليات بناء تلقائية مستمرة.
تكامل مع التحكم بالإصدارات:
-
تكليف SmartSynchronize كعارض اختلافات ودمج خارجي لـ Git وSVN، ما يختصر زمن مراجعات Pull/Merge Requests ويُسهل فض التعارضات على فروع طويلة العمر في المستودعات الكبيرة.
-
استخدام الدمج ثلاثي الاتجاهات لحسم التعارضات المعقدة اعتمادًا على ملف أساس، مع تحرير متزامن وتلوين داخل السطر يوضح مناطق التداخل بدقة.
إدارة دورات الإصدار:
-
تشغيل مقارنة المجلدات بين بيئات التطوير والاختبار والإصدار لتتبع الانحرافات البنيوية وضمان اتساق الأصول قبل إطلاق النسخ النهائية.
-
تصدير تقارير HTML للفروقات وإرفاقها بسجلات الإصدار أو تذاكر التغيير لإتاحة أدلة مراجعة قابلة للمشاركة عبر المتصفحات دون اعتماد على أدوات محلية خاصة.
تحسين الأداء وقابلية التوسع:
-
تفعيل تجاهل المسافات البيضاء وتطبيع نهايات الأسطر للحد من الفروقات غير الجوهرية بين Windows وUnix، ما يسرّع المراجعات في قواعد كود عابرة للمنصات.
-
استخدام جزء المعاينة السفلي في مقارنة المجلدات للتنقل عبر الاختلافات داخل الملفات مباشرة، مما يقلل تبديل السياق ويزيد إنتاجية المراجعة في المشاريع الضخمة.
سيناريو عمل مقترح للفِرق الكبيرة:
-
قبل الدمج إلى الفرع الرئيسي، تُجرى مقارنة مجلدات بين فرع الميزة والفرع المستهدف مع فلاتر مُهيّأة ثم تُراجَع الملفات ذات التغييرات الكثيفة عبر المقارنة النصية والدمج ثلاثي الاتجاهات عند الحاجة.
-
بعد الاعتماد، تُصدّر الفروقات كـ HTML وتُرفق بطلب الدمج أو مذكرة الإصدار لتوثيق القرارات وما تم قبوله أو استبعاده بشكل شفاف للفريق والجودة.
مقارنة بين SmartSynchronize وبرامج المزامنة المنافسة
تتفوق SmartSynchronize في دقة المقارنة النصية والدمج ثلاثي الاتجاهات وواجهة مقارنة المجلدات الشجرية، بينما تركز كثير من أدوات المزامنة المنافسة على النسخ الاحتياطي أو مزامنة المرآة دون عمق في عرض الفروقات داخل السطر والتحرير المباشر أثناء المراجعة. كما يوفر تصدير تقارير HTML، وProfiles لإعادة استخدام السياسات، وتكاملًا سلسًا كعارض اختلافات/دمج خارجي مع Git وSVN، وهي مزايا عملية لا تتوافر دائمًا بنفس الاتساع في أدوات المزامنة التقليدية.
نقاط قوة SmartSynchronize
-
مقارنة سطر-بسطر مع تمييز داخل السطر، وتحرير مباشر وتحديث فوري للتلوين، ما يرفع دقة مراجعات الشيفرة مقارنة بأدوات تركّز على نسخ الملفات دون تحليل نصي متقدم.
-
دمج ثلاثي الاتجاهات بحضور ملف الأساس والفرعين يسهّل فض التعارضات المعقدة على مشاريع كبيرة، وهي قدرة غالبًا ما تكون غائبة أو محدودة في أدوات المزامنة البحتة.
-
مقارنة مجلدات شجرية مع فلاتر قابلة للتهيئة واستثناء مسارات ومجلدات البناء، إضافة إلى معاينة فروقات الملف من نفس الشاشة دون فتح نوافذ متعددة.
-
تصدير HTML وتقارير قابلة للمشاركة، وحفظ Profiles لتوحيد السياسات عبر الفرق والأجهزة، ما يختصر الإعدادات ويُحسّن الحوكمة التقنية.
أين تتفوّق أدوات منافسة
-
أدوات النسخ الاحتياطي المتخصصة قد تقدم جداول زمنية، تحفظ نسخًا تاريخية متعددة، وإنذارات تلقائية، وهي وظائف يتطلبها الأرشفة طويلة الأجل أكثر من المقارنة والدمج اليومي للشيفرة.
-
بعض حلول المزامنة السحابية أو عبر البروتوكولات البعيدة قد تدعم النقل التلقائي عبر الإنترنت والتعامل مع أجهزة متعددة المواقع، بينما يركز SmartSynchronize على العمل المحلي/المباشر والمقارنة الدقيقة.
لمن يناسب كل خيار
-
SmartSynchronize مناسب للمطورين وفرق الـDevOps التي تحتاج رؤية دقيقة للفروقات، دمجًا ثلاثيًا، وتدفقات مراجعة متكاملة مع Git/SVN وتوثيق فرق واضح عبر HTML.
-
أدوات المزامنة والنسخ الاحتياطي الأنسب للمستخدمين الذين يبحثون عن نسخ مرآة مجدولة، نسخ تاريخية طويلة الأجل، أو مزامنة عن بُعد دون الحاجة إلى تحرير ومراجعة نصية عميقة.
الخلاصة العملية
إذا كان عبء العمل يدور حول مراجعة كود، فضّ تعارضات، وتدقيق تغييرات نصية دقيقة، فـSmartSynchronize يمنح تحكمًا أدق ووقت مراجعة أقل من أدوات المزامنة العامة، بينما تبقى حلول النسخ الاحتياطي ضرورة مكمّلة للاحتفاظ التاريخي واستعادة الكوارث.
يمكنك تحميل العديد من إصدارات الويندوز المختلفة من قسم الويندوز من هنا .
يمكنك أيضا متابعة جديد الاسطوانات من هنا .
تابع أحدث و أفضل البرامج من قسم البرامج من هنا .
كما يمكنك متابعتنا على صفحة فارس الاسطوانات على الفيسبوك .
ويمكنك الإنضمام لجروب فارس الإسطوانات على الفيسبوك .
مع تحيات موقع فارس الاسطوانات .



