تحميل برنامج Classroom Spy Professional | الأداة الآمنة لإدارة الفصول الدراسية
برنامج Classroom Spy Professional هو أداة برمجية متقدمة صممت خصيصاً لإدارة الفصول الدراسية (Classroom Management Software). فكر فيه كبرج مراقبة يتيح للمعلم رؤية كل ما يحدث على أجهزة الطلاب المتصلة بالشبكة المحلية (LAN) أو حتى عبر الإنترنت، وذلك من مكانه دون الحاجة للتجول في الفصل.
لكن الأمر لا يقتصر على المراقبة فقط؛ فالبرنامج يمنحك “يداً عليا” للتحكم. يمكنك بضغطة زر واحدة تجميد شاشات الطلاب لجذب انتباههم، أو تشغيل برامج معينة، أو حتى إغلاق المواقع غير المرغوب فيها. إنه الأداة التي تحول الكمبيوتر من وسيلة ترفيه وتشتيت إلى أداة تعليمية منضبطة.
لمن هذا البرنامج؟
-
المعلمون والمدربون: الذين يديرون دورات تدريبية تقنية أو حصص حاسب آلي.
-
مسؤولو تكنولوجيا المعلومات (IT Admins): في الشركات والمدارس لصيانة الأجهزة عن بعد.
-
أصحاب مقاهي الإنترنت: لمراقبة الاستخدام والتحكم في الوقت.
-
المكتبات العامة: لضمان استخدام أجهزة الكمبيوتر في الأغراض المخصصة لها.

تحميل برنامج Classroom Spy Professional: الحل النهائي للتحكم الكامل في المعامل المدرسية والفصول الرقمية
هل سبق لك كمعلم أو مسؤول في معمل حاسوب أن شعرت بأنك تفقد السيطرة على انتباه طلابك؟ في عصر التكنولوجيا، يعد تشتت الانتباه هو العدو الأول للعملية التعليمية. بينما تشرح الدرس، قد يكون الطلاب مشغولين بتصفح الإنترنت، تشغيل الألعاب، أو الدردشة الجانبية، وكل ذلك يحدث خلف شاشاتهم بعيداً عن نظرك.
هنا تأتي الحاجة الماسة لأداة تقنية قوية تعيد لك القيادة. تحميل برنامج Classroom Spy Professional ليس مجرد خطوة لتثبيت برنامج إضافي، بل هو قرار استراتيجي لفرض النظام، تعزيز التركيز، ورفع جودة التعليم في فصلك. في هذا المقال الشامل، سنغوص في تفاصيل هذا البرنامج العملاق، ونشرح لماذا يعتبر الخيار الأول للمدارس والجامعات حول العالم، وكيف يمكنك استخدامه لتحويل الفوضى الإلكترونية إلى بيئة تعليمية منتجة.
المزايا الحصرية التي ستحصل عليها عند تحميل Classroom Spy Professional
عندما نتحدث عن برامج إدارة الفصول، فإن المنافسة شرسة، ولكن Classroom Spy Pro يتميز بمجموعة من الخصائص التي تجعله يتربع على القمة. دعنا نستعرض هذه المزايا بالتفصيل:
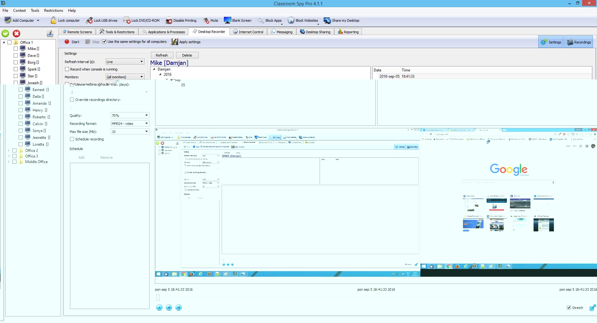
1. مراقبة حية ومباشرة لجميع الشاشات (Real-time Monitoring)
الميزة الجوهرية للبرنامج هي القدرة على عرض شاشات جميع الطلاب كصور مصغرة (Thumbnails) على شاشة المعلم.
-
كيف تعمل؟ يمكنك رؤية ما يفعله 20 أو 30 طالباً في نفس اللحظة.
-
القيمة: لن يجرؤ الطالب على فتح لعبة أو موقع محظور لأنه يعلم أنك تراه. يمكنك تكبير أي شاشة بنقرة واحدة لرؤية التفاصيل بوضوح تام.
2. التحكم الكامل في أجهزة الطلاب (Remote Control)
أحياناً يحتاج الطالب إلى مساعدة تقنية، أو ربما يعبث بالجهاز. بدلاً من الذهاب إليه:
-
يمكنك التحكم في الماوس ولوحة المفاتيح الخاصة بالطالب من جهازك.
-
يمكنك مساعدة الطالب في حل مشكلة برمجية عن بعد.
-
يمكنك إغلاق أي نافذة أو تطبيق يفتحه الطالب دون إذن.
3. بث شاشة المعلم للطلاب (Screen Broadcasting)
عندما تريد شرح خطوة معقدة، لا داعي لاستخدام جهاز عرض (Projector) قد يكون صورته غير واضحة للطلاب في الخلف.
-
يمكنك “بث” شاشتك لتظهر على جميع شاشات الطلاب إجبارياً.
-
هذا يضمن أن الجميع ينظرون إلى نفس النقطة التي تشرحها، ولا يمكنهم استخدام أجهزتهم أثناء الشرح.
4. قفل الشاشات لجذب الانتباه (Blank Screen)
هذه هي الميزة المفضلة للمعلمين. عندما تريد أن يتوقف الجميع عن العمل ويستمعوا إليك:
-
اضغط زر “Lock Workstations”.
-
تتحول شاشات الطلاب إلى شاشة سوداء (أو تعرض رسالة مخصصة مثل “الرجاء الانتباه للمعلم”).
-
يتم تجميد الماوس والكيبورد، مما يجبر الطلاب على ترك الأجهزة والاستماع للشرح الشفهي.
5. إدارة الإنترنت والتطبيقات (Internet & Application Control)
-
قائمة الحظر والسماح: يمكنك تحديد مواقع معينة فقط ليقوم الطلاب بزيارتها (Whitelisting)، أو حظر مواقع التواصل الاجتماعي والألعاب (Blacklisting).
-
التحكم في البرامج: منع تشغيل برامج معينة قد تضر بالجهاز أو تستهلك الموارد.
كيفية تثبيت وتشغيل البرنامج: دليل خطوة بخطوة
الكثير من المستخدمين يترددون في تحميل برنامج Classroom Spy Professional خوفاً من صعوبة الإعداد. لكن الخبر الجيد هو أن البرنامج مصمم ليكون سهل التثبيت حتى لغير المحترفين تقنياً.
الخطوة الأولى: تثبيت نسخة المعلم (Console)
-
قم بتحميل البرنامج من الرابط في أسفل المقال.
-
أثناء التثبيت، اختر خيار “Console” أو “Teacher”. هذا هو الجزء الذي سيتم تثبيته على جهازك أنت (المدير).
-
أكمل التثبيت وأنشئ كلمة مرور قوية لحماية البرنامج من عبث الطلاب الأذكياء.
الخطوة الثانية: تثبيت نسخة الطالب (Agent)
-
على أجهزة الطلاب، قم بتشغيل ملف التثبيت نفسه.
-
هذه المرة، اختر خيار “Agent” أو “Student”.
-
سيتم تثبيت عميل صغير يعمل في الخلفية ولن يتمكن الطالب من إغلاقه أو حذفه بسهولة.
-
نصيحة للمحترفين: يمكنك تثبيت العميل عن بعد (Remote Install) إذا كنت تمتلك صلاحيات الأدمن على الشبكة، مما يوفر عليك عناء الذهاب لكل جهاز.
الخطوة الثالثة: الربط والبدء
بمجرد فتح لوحة التحكم (Console) على جهازك، سيبدأ البرنامج في البحث عن الأجهزة المتصلة بالشبكة التي تم تثبيت الـ Agent عليها. ستظهر الأجهزة تلقائياً، ويمكنك البدء في سحبها وإفلاتها لترتيبها حسب أماكن جلوس الطلاب في الفصل.
سيناريوهات عملية: كيف يغير Classroom Spy Pro يومك الدراسي؟
لتقريب الصورة، دعنا نستعرض كيف يحل هذا البرنامج مشاكل يومية:
السيناريو الأول: وقت الامتحان
-
المشكلة: الطلاب يحاولون الغش عن طريق فتح متصفح الإنترنت أو تبادل الملفات عبر الشبكة.
-
الحل: باستخدام Classroom Spy Pro، يمكنك بضغطة زر تعطيل الوصول للإنترنت تماماً، وتعطيل منافذ USB، ومراقبة جميع الشاشات للتأكد من أن نافذة الامتحان هي الوحيدة المفتوحة.
السيناريو الثاني: شرح درس عملي معقد
-
المشكلة: الطلاب في الصفوف الخلفية لا يرون السبورة بوضوح، والبعض الآخر يسبقك في الخطوات ويخطئ.
-
الحل: قم بتفعيل خاصية “Show Teacher Screen”. الآن شاشتك هي شاشتهم. اشرح الخطوات ببطء، ولن يتمكن أحد من العبث بجهازه حتى تنهي الشرح وتلغي البث.
السيناريو الثالث: صيانة الأجهزة وإغلاق المعمل
-
المشكلة: انتهاء الدوام الدراسي، وعليك التأكد من إغلاق 50 جهاز كمبيوتر.
-
الحل: بدلاً من المرور على كل جهاز، استخدم أمر “Shutdown” من جهازك لإغلاق جميع الأجهزة في المعمل دفعة واحدة، مما يوفر الوقت والكهرباء.
متطلبات التشغيل (System Requirements)
ميزة أخرى رائعة تدفعك إلى تحميل برنامج Classroom Spy Professional هي خفته على موارد النظام. لا يحتاج البرنامج إلى أجهزة “خارقة” ليعمل بكفاءة.
-
نظام التشغيل: يدعم جميع إصدارات ويندوز تقريباً (Windows XP, 7, 8, 10, 11) بالإضافة إلى دعم أنظمة Windows Server.
-
المعالج: أي معالج حديث بتردد 1 جيجاهرتز أو أعلى.
-
الذاكرة العشوائية (RAM): 512 ميجابايت تكفي (ولكن يفضل 2 جيجابايت لأداء سلس).
-
الشبكة: اتصال شبكة محلي (LAN) سلكي أو لاسلكي (WLAN). يفضل الاتصال السلكي لسرعة نقل بث الشاشة.
إن إدارة الفصل الدراسي الحديث ليست مهمة سهلة، والاعتماد على الطرق التقليدية في التوجيه والصراخ لطلب الهدوء لم يعد مجدياً في عصر التكنولوجيا. تحميل برنامج Classroom Spy Professional يمنحك القوة التكنولوجية التي توازي ذكاء الطلاب الرقمي.
إنه ليس مجرد برنامج للمراقبة، بل هو مساعدك الشخصي الذي يضمن وصول المعلومة، ويحفظ النظام، ويوفر وقتك وجهدك. سواء كنت مديراً لمدرسة تسعى لرفع كفاءة معاملها، أو معلماً يطمح لبيئة تعليمية مثالية، فإن هذا البرنامج هو استثمارك الأذكى.
لا تدع الفوضى التقنية تسيطر على فصلك. استعد القيادة اليوم، وقم بتجربة الفرق الهائل الذي سيحدثه هذا البرنامج في يومك الدراسي.
تحميل موفق للجميع
انتهى الموضوع
تابع أحدث و أفضل البرامج من قسم البرامج من هنا
كما يمكنك متابعتنا على صفحة فارس الاسطوانات على الفيسبوك
مع تحيات موقع فارس الاسطوانات
